Single-node deployment scheme

The figure below shows the Kaspersky Next XDR Expert deployment scheme on a single node.

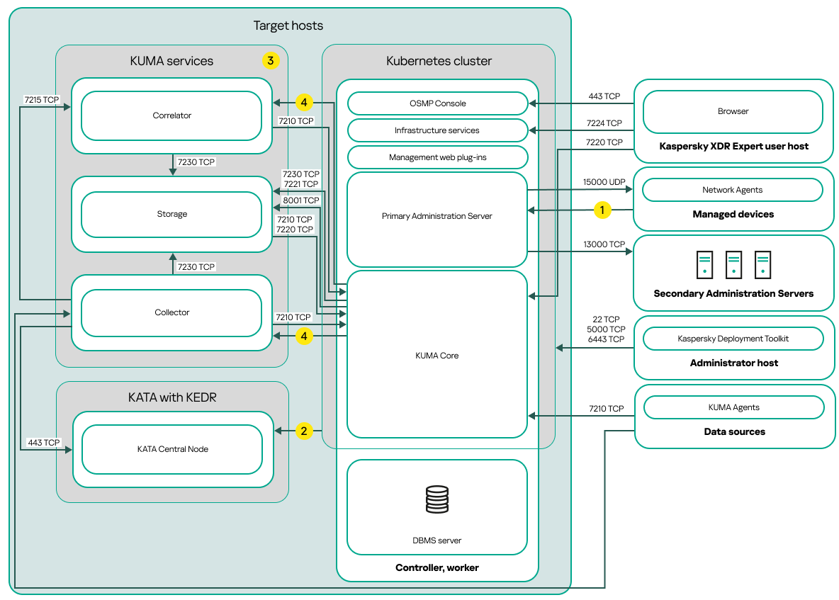
The scheme of <XDR_ NAME> deployment that has a single host in the Kubernetes cluster.

Single-node deployment scheme of Kaspersky Next XDR Expert

The single-node deployment scheme of Kaspersky Next XDR Expert contains the following main components:

Ports

The scheme does not provide all of the ports required for successful deployment. For the full list of ports, refer to the Ports used by Kaspersky Next XDR Expert section.

Scheme legend:

Icon 1 on the deployment scheme. For the list of ports that must be opened on the managed devices, refer to the Ports used by Kaspersky Next XDR Expert section.

Icon 2 on the deployment scheme. For details about integration with KATA, including KEDR functional block, refer to the Integration with KATA/KEDR section.

Icon 3 on the deployment scheme. On the scheme, the KUMA services are deployed according to the multi-node deployment scheme. The number of target hosts for KUMA services may vary. The list of ports to be opened depends on the selected deployment scheme. For the full list of ports, refer to the Ports used by Kaspersky Next XDR Expert section.

Icon 4 on the deployment scheme. Port TCP 7221 and other ports to install services. You specify these ports as a value for --api.point <port>.

See also:

Architecture of Open Single Management Platform

Single-node deployment: Preparing the administrator and target hosts

Single-node deployment: Specifying the installation parameters

Page top