Deployment scheme: Distributed deployment

You have several options for deploying Kaspersky Next XDR Expert. Before you start, ensure that you are familiar with the different deployment schemes, and then choose the one that best meets your organization's requirements.

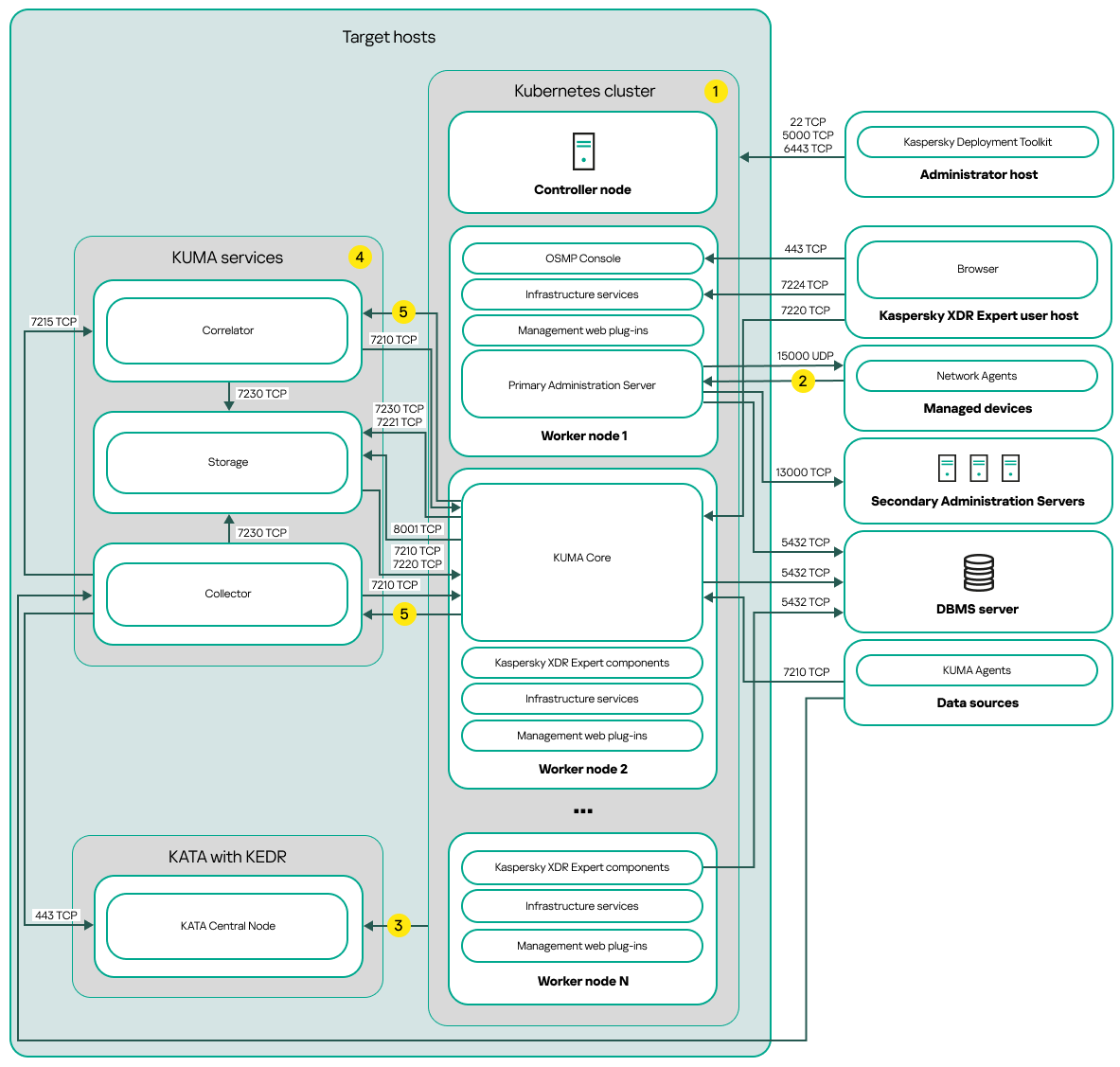
This section provides a description of the distributed deployment scheme.

The distributed scheme of <XDR_ NAME> deployment.

Distributed deployment scheme of Kaspersky Next XDR Expert

The distributed deployment scheme of Kaspersky Next XDR Expert contains the following main components:

Ports

The scheme does not provide all of the ports required for successful deployment. For the full list of ports, refer to the Ports used by Kaspersky Next XDR Expert section.

Scheme legend:

Icon 1 on the deployment scheme On the scheme, the communication within the Kubernetes cluster between hosts and between Kaspersky Next XDR Expert components is not shown. For details, refer to the Ports used by Kaspersky Next XDR Expert section.

Icon 2 on the deployment scheme For the list of ports that must be opened on the managed devices, refer to the Ports used by Kaspersky Next XDR Expert section.

Icon 3 on the deployment scheme For details about integration with KATA, including KEDR functional block, refer to the Integration with KATA/KEDR section.

Icon 4 on the deployment scheme On the scheme, the KUMA services are deployed according to the distributed deployment scheme. The number of target hosts for KUMA services may vary. The list of ports to be opened depends on the selected deployment scheme. For the full list of ports, refer to the Ports used by Kaspersky Next XDR Expert section.

Icon 5 on the deployment scheme Port TCP 7221 and other ports to install services. You specify these ports as a value for --api.point <port>.

See also:

Architecture of Kaspersky Next XDR Expert

Distributed deployment: Specifying the installation parameters

Page top